LOKI
A downloadable tool for Windows
The English article is located below the Japanese article
Loki - ライブ配信演出ハブ
Lokiは、ライブ配信者のためのビジュアルノードエディタ搭載の演出ツールです。
ノードを繋いでロジックを組み、OBSのブラウザソースに表示するウィジェットをリアルタイムで制御できます。
主な特徴
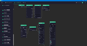
ノードベースのビジュアルエディタ
ドラッグ&ドロップでノードを配置し、接続するだけ。
プログラミング不要で、配信中のオーバーレイやエフェクトのロジックを視覚的に構築できます。
ウィジェットでOBSの画面作り
ウィジェットはOBSのブラウザソースとして直接読み込み可能。
ノードエディタで組んだデータがリアルタイムにウィジェットに反映され、配信画面を動的に演出できます。
HTML & JavaScriptで簡単にウィジェット作成
ウィジェットはHTML + JavaScriptで作成できるシンプルな構造。
Web技術の基本知識があれば、自分だけのオリジナルウィジェットを開発できます。
プラグインによる機能拡張
gRPCベースのプラグインシステムを搭載。
カスタムノードを追加して、Lokiの機能を自由に拡張できます。
ダッシュボード
ノードに紐づいたコントロール(ボタン、スライダー、テキスト入力など)をダッシュボードに配置。
配信中でも直感的に操作できるコントロールパネルを構築できます。
こんな方におすすめ
- OBSを使ってライブ配信をしている方
- 配信画面をもっと自由にカスタマイズしたい方
- HTMLやJavaScriptの知識を活かしたい方
- 既存のオーバーレイツールでは物足りないと感じている方
現在開発中です。フィードバック大歓迎!
バグ報告や機能リクエストなど、お気軽にお寄せください。
皆さんの声がLokiの進化に直結します。
Loki - Live Streaming Production Hub
Loki is a visual node-based production tool for live streamers.
Build logic flows by connecting nodes, and control OBS browser source widgets in real time.
Key Features
Node-Based Visual Editor
Drag, drop, and connect nodes to build your logic — no coding required.
Design overlay behaviors and effects visually with an intuitive flow-based interface.
Widgets for OBS Overlays
Widgets load directly as OBS browser sources.
Data from the node editor flows to widgets in real time, bringing your stream visuals to life.
Create Widgets with HTML & JavaScript
Widgets are built with simple HTML and JavaScript.
If you know basic web technologies, you can create your own custom widgets from scratch.
Extensible Plugin System
A gRPC-based plugin system lets you add custom nodes.
Extend Loki's capabilities to fit your unique streaming setup.
Dashboard Controls
Place node-linked controls (buttons, sliders, text inputs) on a customizable dashboard.
Manage your stream effects on the fly with an intuitive control panel.
Who Is This For?
- Live streamers using OBS Studio
- Creators who want full control over their stream overlays
- Anyone with basic HTML/JavaScript skills looking to build custom visuals
- Streamers who have outgrown existing overlay tools
This project is currently in development. Feedback is very welcome!
Bug reports, feature requests, and suggestions are all appreciated.
Your feedback directly shapes the future of Loki.
| Updated | 1 day ago |
| Published | 3 days ago |
| Status | In development |
| Category | Tool |
| Platforms | Windows |
| Author | 深淵のたけさん |
| Tags | obs |
| AI Disclosure | AI Assisted, Code |
Download
Click download now to get access to the following files:


